|
Task Management Software |
|
|
|
|
|
| |
|
TESTIMONIALS
|
|
"...This is an excellent program. I'm so glad that I stumbled on to this when researching for task management programs. Very low learning curv, quite flexible, and the price is right. Tried at least 20 other programs, either too complicated, too expensive, or poor documentation..."
Chad Lindsey -
Honolulu, HI
|
|
|
|
|
|
|
|
Workforce Planning Checklist |
|
|
|
|
|
|
 |
Workforce planning is an activity that allows balancing work demands with labor supply in your organization. It is a critical employee management activity because regular analysis will help you avoid workforce scarcity, retain high-quality specialists and hire needed employees. Use this checklist to know more about the activity.
|
| Order 750 checklists in MS Word and PDF printable format at $49.99 USD only. |
BUY NOW!  |
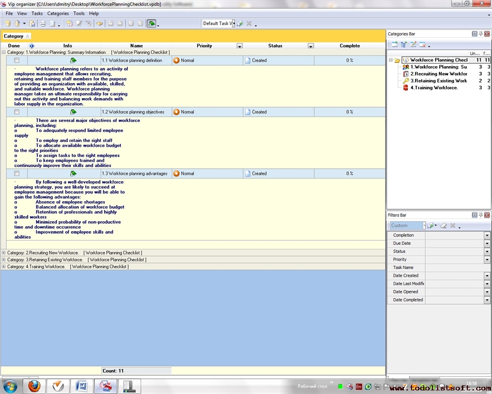
- Summary Information.
- Workforce planning refers to an activity of employee management that allows recruiting, retaining and training staff members for the purpose of providing an organization with available, skilled, and suitable workforce. Manager takes an ultimate responsibility for carrying out this activity and balancing work demands with labor supply in the organization.
- There are several major objectives of workforce planning, including:
- To adequately respond limited employee supply
- To employ and retain the right staff
- To allocate available workforce budget to the right priorities
- To assign tasks to the right employees
- To keep employees trained and continuously improve their skills and abilities
- Advantages. By following a well-developed strategy, you are likely to succeed at employee management because you will be able to gain the following advantages:
- Absence of employee shortages
- Balanced allocation of workforce budget
- Retention of professionals and highly skilled workers
- Minimized probability of non-productive time and downtime occurrence
- Improvement of employee skills and abilities
- Recruiting New Workforce.
- Workforce plan. To recruit new staff and carry out recruiting activities in the best way, you can develop a workforce plan that shows the need for new staff members in your organization. Your workforce plan will include the number of vacant positions, job requirements, recruiting dead-lines and names of employees who will be members of group responsible for recruiting activities.
- Defining employee shortages. Understanding ahead of time in what departments and teams of your organization employee shortages may occur will give your more time to know where to find good employees and how to recruit them. When you know potential employee shortages, you can be ready to hire new employees and avoid most issues caused by unexpected employee shortages.
- Steps to recruiting. When you plan to hire new people, it is important to understand major methods for recruitment. Such methods assume using the following recruiting steps:
- Writing a JPD (Job Position Description).
- Defining Core Capabilities. For each job position you need to set core capabilities that an applicant should have. You can create a sample core capabilities list and then publish it on job search websites.
- Advertising. Obviously, you will need to advertize vacant positions of your company to attract potential employees. Your advertizing activity should provide as much information as possible, present your company as a fair business, indicate that alternative working hours may be available (e.g. permanent part-time, job share), ensure potential employees that they get the best job offer available on the market.
- Interviews. Make sure your recruiting staff members can conduct interviews and evaluations . Then you increase chances to hire suitable employees.
- Retaining Existing Workforce.
- Meeting employee requests. Most approaches point at the necessity to "hear" employees and meet their requests. You need to consider flexible work options that can help attract new employees and retain existing ones. Surveys show that many workers value flexible working conditions. It means that if you are ready to meet this requirement, you are likely to win a competitive edge for your business. However, remember that the flexibility of working conditions requires a fluent cycle that allows people to know what is expected of them and how you see them performing.
- Considering options for flexible work. Here are major work flexibility options that you can consider to retain your staff:
- Job sharing
- Fewer hours per day or week
- Better remuneration and reward system (incl. compensation plan)
- Time off with pay
- Providing opportunities for job promotion and career development
- Working from home
- Special project work
- Training Workforce.
- Employee training objectives. By considering principles, you can make one important statement: Employee training helps make staff more reliable and loyal, so it is the necessary activity. The following objectives can be met by providing regular staff training:
- To make employee knowledgeable and flexible in their approaches to work.
- To save business costs because better expertise of employees leads to significantly reduced time & material wastage.
- To provide customers with improved levels of quality and services through greater levels of employee knowledge and skills.
- To avoid redundancy by re-training employees.
- Employee training advantages. When developing your strategy, consider several advantages that ensure the importance of employee training:
- Training motivates staff and makes employees more loyal to your business.
- Training investment will be more efficient if you hold on to your staff.
- Skills shortage can be avoided.
- Employee training steps. Your matrix will not be complete if you do not specify employee training steps. Here are four necessary steps you need to take in order to organize good training activities in your organization:
- Measuring the return on investments in training activities.
- Identifying your training needs (according to your current business needs).
- Choosing the right training type and hiring the right training provider.
- Checking if your business is eligible for government assistance and/or funding.
| Order 750 checklists in MS Word and PDF printable format at $49.99 USD only. |
BUY NOW!  |
|
 |
CentriQS Tasks Management Solution 
Looking for multi-user task management software? Try CentriQS complete task management solution for planning, tracking and reporting tasks, projects, and schedules. Increase productivity of your small business or office by better organizing your employees' tasks and time.
FREE Download CentriQS
|
|
|
|
|
|
|
|
|
|
CentriQS -15% OFF |
All-in-one business management software for small and midsize enterprises |
 |
|
|
| VIP Task Manager |
Multi-user project management software
to plan, schedule and track project tasks. |
 |
|
|
| VIP Checklists
|
More than 750 ready-to-use to-do lists to plan your personal and business life |
 |
|
|
| VIP Team To Do List |
Professional task management software
to make and send team todo lists by email |
 |
|
|
| VIP Organizer |
Personal time management software to organize time at home and at work |
 |
|
|
| VIP Simple To Do List
|
Simple and effective to-do list software to plan daily chores, trips, wedding, etc. |
 |
|
|
|
|
|
|
|